lumiera_/doc/devel/uml/fig130053.png
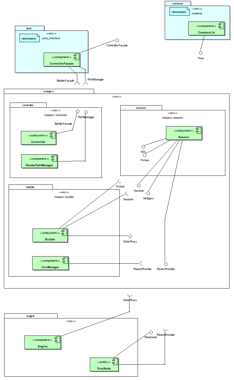
Ichthyostega 91bddede45 better organization of global imports and namespaces
avoid spurious quasi-global namespace cinelerra and use namespace hierarchies only where necessary.
document my intended use of namespaces/interfaces in the renderengine-wiki.
2007-08-09 18:51:47 +02:00

43 KiB
784x1271px