LUMIERA.clone/doc/devel/uml/fig129413.png
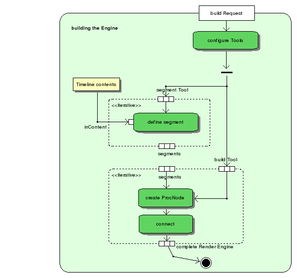
Ichthyostega 56ceca398b The first substantial step towards a builder backbone
Defined the structure of the fixture and the outline
of the process leading to creating this data structure.
2010-12-05 02:46:36 +01:00

15 KiB
599x562px